Cannot build example projects (from STMCubeF4), includes seem to be missing
Hi Vetch,
I was wrong with SW4STM32 ver. 1.8; apparently I have downloaded http://www.ac6-tools.com/downloads/SW4STM32/install_sw4stm32_win_64bits-latest.exe
so I guess I have the latest available
I followed along the points you have specified ->
I selected the workspace, imported the project, however, I was not able to find the fields specified in:
”- (Optional) Right-click on the STM32F4xx-Nucleo project >> Properties >> C/C++ Build >> Enable parallel build >> Apply >> OK
- (Optional) Right-click on the STM32F4xx-Nucleo project >> Properties >> C/C++ Build >> Settings >> MCU GCC Compiler >> Dialect >> ISO C99 >> Apply >> OK ”
After doing “- Right-click on the STM32F4xx-Nucleo project >> Properties >> C/C++ General >> Indexer >> Enable project specific settings >> Remove the Index unused headers >> Apply >> OK ” - basically, nothing has changed.
Headers are still missing and the project does not build -
’**** Build of configuration Debug for project STM32F4xx-Nucleo ****
Nothing to build for project STM32F4xx-Nucleo’’
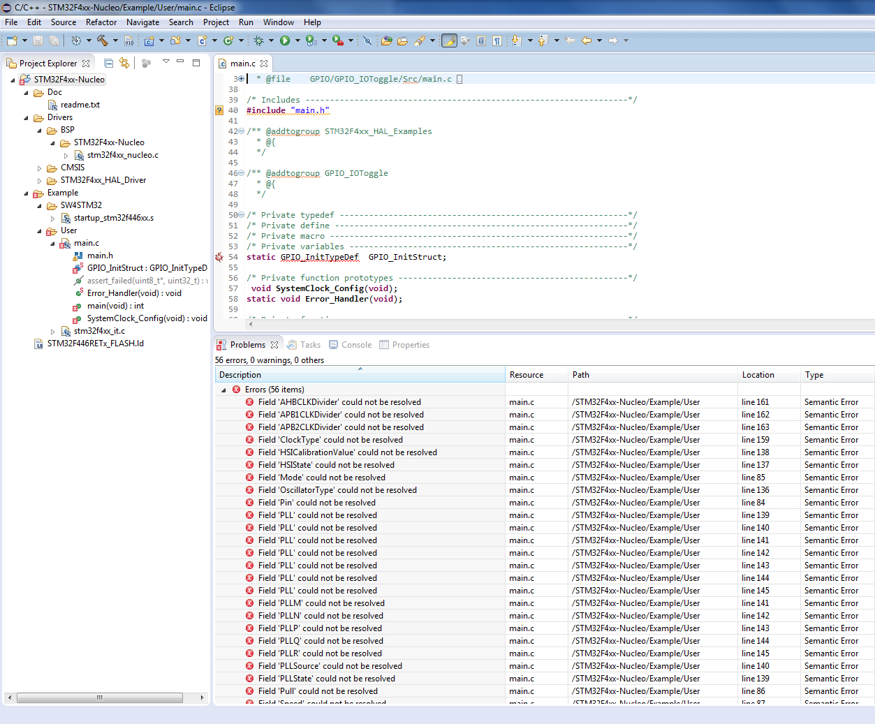
Attached you will find a screenshot showing the number of mising/unknwn variables.
Do you know what I am doing wrong?


