Loading...
 

Zephyr project on STM32

   Zephyr Workbench, a VSCode extension to manage Zephyr on STM32.
It enables users to easily create, develop, and debug Zephyr applications.
Main features:
  • Install host dependencies.
  • Import toolchain and SDK.
  • Create, configure, build and manage apps.
  • Debug STM32.
You can directly download it from the VSCode marketplace
For more details, visit the Zephyr Workbench

System Workbench for STM32


Error while building project for NUCLEO-L053R8 ST board

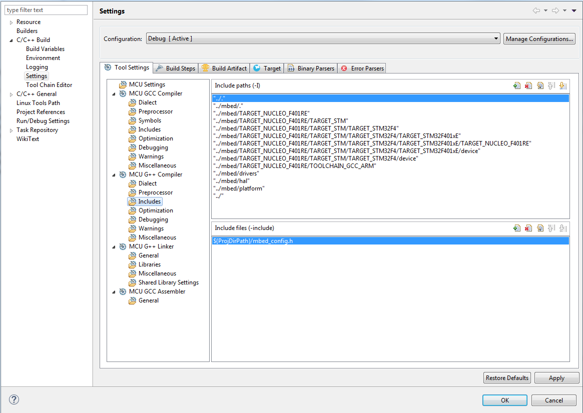
Here some screen shots

LinkerFile LinkerFlags Mbed Config

 

Newest Forum Posts

  1. emerald casino online i240jx by StephenNug, 2026-02-27 00:08
  2. milkyway online casino games b28sos by StephenNug, 2026-02-25 10:25
  3. casino blacklist online i72xxd by StephenNug, 2026-02-23 20:11
  4. best online casinos canada reddit a57fpx by StephenNug, 2026-02-23 19:01
  5. hollywood casino online blackjack p271nq by StephenNug, 2026-02-22 21:12
  6. three card poker online casino y82gxs by StephenNug, 2026-02-22 20:34
  7. sugarhouse online casino pa j13lyy by StephenNug, 2026-02-22 03:56
  8. casino online latvia f40blg by StephenNug, 2026-02-21 19:10
  9. casinos online reviews a94tvt by StephenNug, 2026-02-21 09:22
  10. royal ace online casino no deposit bonus codes u60dqh by StephenNug, 2026-02-20 20:00

Last-Modified Blogs